搜索
查看: 1424|回复: 14
收起左侧

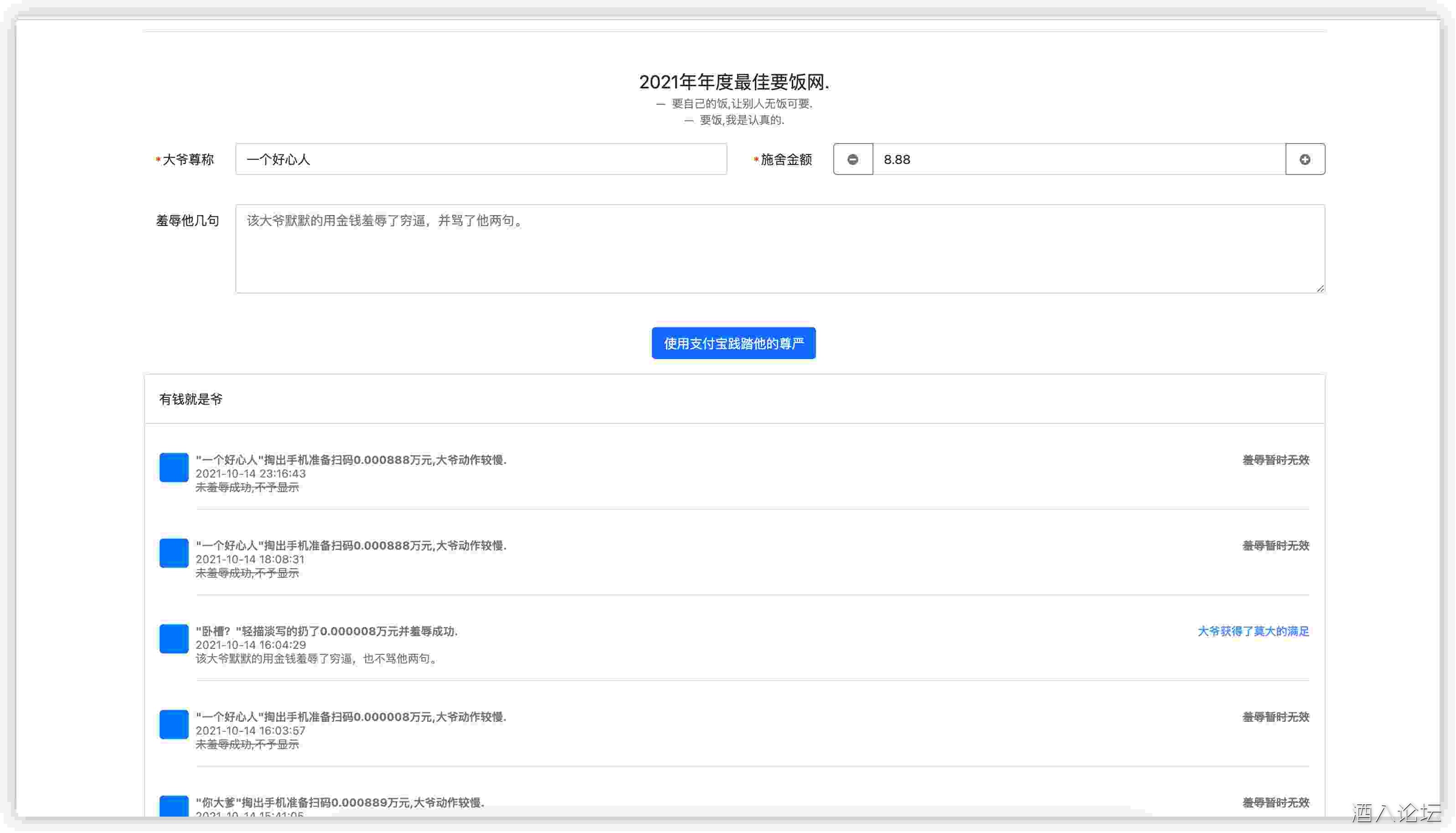
[网站源码] 草莓要饭网,2021年度最佳在线要饭网

[复制链接]

签到天数: 81 天

[LV.6]常住居民II

发表于 2021-10-17 12:11:27 | 显示全部楼层 |阅读模式
1.jpg

2.jpg

基于.net 前后端分离,前端使用blazor

根目录下面填写支付宝相关信息
"AppSettings": {
"ALIPAY_Protocol": "https",
"ALIPAY_GatewayHost": "openapi.alipay.com",
"ALIPAY_AppId": "",///应用ID
"ALIPAY_SignType": "RSA2",
"ALIPAY_MerchantPrivateKey": "",//应用私钥
"ALIPAY_AlipayPublicKey": "",//阿里公钥
"ALIPAY_NotifyUrl": "" //填写你的网站地址(不要带最后的斜杆),比如<jin class="jinsom-post-link" type="link" data="http://www.baidu.com" onclick="jinsom_post_link(this);"><i class="fa fa-link"></i> 链接</jin>比如<jin class="jinsom-post-link" type="link" data="https://www.jd.com" onclick="jinsom_post_link(this);"><i class="fa fa-link"></i> 链接</jin>
}
这边切换托管模式,区别请参考微软官网.默认是server
"BlazorMode": "server", // server or wasm
如何托管到服务器,推荐Ubuntu
后台登录密码
admin
000000
后台路径/login
链接:
游客,如果您要查看本帖隐藏内容请回复






上一篇:生死狙击方框自喵易语言源码
下一篇:小火影H5一键端+多区+跨服+后台

签到天数: 55 天

[LV.5]常住居民I

发表于 2021-10-17 12:12:59 | 显示全部楼层
确实是难得好帖啊,顶先
山鱼与鸟不同路 再见容易再见难
回复 支持 反对

使用道具 举报

签到天数: 1 天

[LV.1]初来乍到

发表于 2021-10-17 13:13:46 | 显示全部楼层
66666666666666666666666666666666666666
回复 支持 反对

使用道具 举报

签到天数: 116 天

[LV.6]常住居民II

发表于 2021-10-17 13:17:23 | 显示全部楼层
啥也不说了,感谢楼主分享哇!
回复 支持 反对

使用道具 举报

签到天数: 142 天

[LV.7]常住居民III

发表于 2021-10-17 15:09:29 | 显示全部楼层
6666666666666666666666
回复 支持 反对

使用道具 举报

签到天数: 53 天

[LV.5]常住居民I

发表于 2021-10-17 15:09:44 | 显示全部楼层
啥也不说了,感谢楼主分享哇!
回复 支持 反对

使用道具 举报

签到天数: 41 天

[LV.5]常住居民I

发表于 2021-10-17 19:01:25 | 显示全部楼层
啥也不说了,感谢楼主分享哇!
回复 支持 反对

使用道具 举报

签到天数: 11 天

[LV.3]偶尔看看II

发表于 2021-10-18 08:54:21 | 显示全部楼层
啥也不说了,感谢楼主分享哇!
回复 支持 反对

使用道具 举报

签到天数: 181 天

[LV.7]常住居民III

发表于 2021-10-18 10:13:15 | 显示全部楼层
啥也不说了,感谢楼主分享哇!
回复 支持 反对

使用道具 举报

签到天数: 166 天

[LV.7]常住居民III

发表于 2021-10-18 10:44:52 来自手机 | 显示全部楼层
99999999999
回复 支持 反对

使用道具 举报

签到天数: 166 天

[LV.7]常住居民III

发表于 2021-10-18 10:45:43 来自手机 | 显示全部楼层
啥都不说了,感谢楼主
回复 支持 反对

使用道具 举报

签到天数: 166 天

[LV.7]常住居民III

发表于 2021-10-18 10:46:00 来自手机 | 显示全部楼层
啥都不说了,感谢楼主分享
回复 支持 反对

使用道具 举报

签到天数: 96 天

[LV.6]常住居民II

发表于 2021-10-31 15:55:54 | 显示全部楼层
啥也不说了,感谢楼主分享哇!
回复 支持 反对

使用道具 举报

签到天数: 14 天

[LV.3]偶尔看看II

发表于 2022-10-3 11:39:15 | 显示全部楼层
啥也不说了,感谢楼主分享哇!
回复 支持 反对

使用道具 举报

您需要登录后才可以回帖 登录 | 注册用户

本版积分规则

快速回复 返回顶部 返回列表